In vitro diagnostic (IVD) devices execute precise analyses of biological samples - such as blood, urine, and tissue - to enable health care professionals (HCPs) with critical insights into disease detection, monitoring, and treatment.
These devices operate externally to the human body, integrating sophisticated biosensors that detect molecular interactions with high specificity, which helps HCPs with sample analysis. Additionally, advanced signal processing units convert biochemical signals into quantifiable data, leveraging noise reduction and analog-to-digital converters (ADCs) for enhanced accuracy. Artificial intelligence (AI)-driven analytics process large datasets to identify biomarkers, detect anomalies, and provide predictive insights, which support HCPs with their clinical decisions. Modular microfluidic systems automate sample preparation and reagent delivery, ensuring precision and reproducibility to reduce human errors. Robust power management and medical-grade connectivity enable uninterrupted operation and secure data transmission of electronic health records to meet the evolving cybersecurity regulations in health care. These compact systems reduce diagnostic turnaround times, enhance workflow efficiency, and facilitate global access to personalized medicine. These features make them indispensable tools in clinical and decentralized health care settings.
Key Features
- Rapid and accurate diagnostics
- High sensitivity multiplex testing
- Al-driver analytics
- User-centric design
- Integrated connectivity
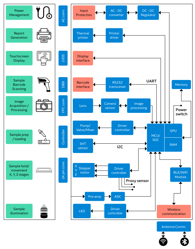
System Block Diagram
The system architecture of an IVD device consists of several integrated modules that work
together seamlessly to deliver reliable and accurate diagnostic results. Each module plays a
critical role in ensuring the system’s overall functionality, performance, and precision. Below
is a detailed explanation of the primary components in the system block diagram for a
generalized IVD device, along with an example block diagram of an image-processing device.
1. Sample Preparation Unit
2. Biosensor Array
3. Signal-Processing Module
4. Data Analysis Engine (AI/Machine
Learning (ML) Algorithms)
5. User Interface (Display/Touchscreen)
6. Power Management System
7. Communication Interface (Wi-Fi/
Bluetooth)
8. Data Storage Module
9. Quality Control and
Calibration Module
Sample Preparation Unit
The user prepares the biological or chemical sample, often involving staining, reagent addition, or washing. The sample is then loaded into the analyzer’s cartridge. The microfluidic-based sample preparation unit is designed to automate essential tasks such as mixing reagents, separating components, and preparing samples. With the aid of precise actuators — including motors, pumps, and heaters — this unit handles liquids with great precision under controlled conditions. To efficiently manage small sample volumes, the unit incorporates microfluidic channels and chambers, ensuring optimal preparation for subsequent analysis.
Biosensor Array
The biosensor array is a central feature of the diagnostic system, housing multiple sensor technologies to detect and measure biochemical interactions. An imageprocessing camera sensor captures highresolution images of biological samples, which are essential for diagnostics that rely on morphological analysis. These images are processed in real time by the GPU. Electrochemical sensors are employed to monitor ionic or molecular interactions, while optical sensors capable of fluorescence, absorbance, or chemiluminescence detection offer versatile means of analyzing samples. Additionally, immunoassay-based sensors are used to identify specific antigens or antibodies. The sensors work in unison to convert biochemical reactions into measurable electrical, optical, or mechanical signals, forming the foundation for precise diagnostic interpretation.
Signal-Processing Module
After the sensors detect signals, the signal-processing module amplifies, filters, and digitizes these inputs to ensure they are accurately quantified. Using ADCs, this module ensures the precision of the signal readings. In addition, specialized noise reduction circuits are implemented to improve the clarity and fidelity of the data, mitigating any distortions that could compromise the accuracy of the diagnostic results. In the case of image-processing-based IVDs, the light source (LED, laser, or halogen lamp) illuminates the sample and the detector. The detectors can include charge coupled devices (CCDs) or complementary metal-oxide semiconductor (CMOS) sensors, which capture the image across an area. This captured data undergoes preprocessing to enhance quality, removing noise or artifacts. Images are then segmented to identify regions of interest.
Data Analysis Engine (AI/ML Algorithms)
The data analysis engine is equipped with advanced AI and ML algorithms that process and interpret the sensor data. These algorithms can recognize complex patterns, diagnose conditions, and identify any anomalies that may require further investigation. The system continuously refines its diagnostic models through cloudbased learning systems, which helps improve the accuracy of predictions and decision-making over time. This real-time and evolving process improves the support for HCPs.
User Interface (Display/Touchscreen)
The user interface serves as the point of interaction between the diagnostic device and its operator. Featuring a touch-screen display, it provides a graphical user interface (GUI) that allows users to select tests, monitor progress, and visualize results in a user-friendly format. The interface supports multiple languages and can be customized to fit specific workflows, enhancing the convenience and accessibility of the device for diverse user needs.
Power Management System
To ensure seamless and reliable operation, the power management system regulates the device’s power supply, whether from an AC source or battery. It is equipped with medical-grade transformers, voltage regulators, and backup systems to maintain continuous functionality. This system is optimized for low power consumption, especially when supporting portable device designs. It is also critical that the device remains operational for extended periods without interruption.
Communication Interface (Wi-Fi/Bluetooth)
The communication interface allows the device to connect with external systems and networks via wireless technologies such as Wi-Fi, Bluetooth, or near field communication (NFC). This connectivity ensures secure data transmission to electronic health records (EHR) systems or remote devices. Furthermore, the integration with cloud platforms facilitates remote diagnostics and telemedicine applications, enabling HCPs to monitor and manage patient data from a distance.
Data Storage Module
The data storage module is responsible for securely storing test results and patient information. This module supports both local storage options, such as flash memory, and cloud synchronization for efficient data management. Adherence to regulatory standards for medical data handling, such as HIPAA and GDPR, ensures that patient confidentiality is maintained, and the device operates within the boundaries of industry requirements.
Quality Control and Calibration Module
To ensure the reliability and accuracy of the device over time, the quality control and calibration module monitors the performance of the system through regular internal checks. It includes reference standards and control samples that validate the device’s testing capabilities. Automated calibration routines are incorporated to maintain the accuracy and consistency of results, guaranteeing the long-term performance of the device in diverse diagnostic scenarios. Each of these components plays an integral role in the functioning of an IVD device, ensuring that the device delivers accurate, reliable, and timely results for HCPs and patients alike. Below please find component recommendations that you should find useful. You can connect with our engineering support team via the contact box. We also have local field application engineers who can support your designs.
eInfochips, an Arrow Electronics company, is a leading engineering service provider for end-to-end medical product/software development life cycle (PDLC/ SDLC) with in-house ISO 13485-certified and FDA 21 CFR 820-ready quality management systems (QMS). eInfochips has deep technical expertise in IoT/IoMT, AI/ ML, security, sensors, silicon, wireless, cloud, and power design. Connect with us to discuss how we can accelerate your product development and time to market.
Download a complimentary copy of the InVitro Diagnostics application brief by clicking below. DOWNLOAD PDF APPLICATION BRIEF
In Vitro Diagnostics Design Support
Please fill out the form below and an Arrow representative will reach out to support you with your design as soon as possible.
By submitting this form, you acknowledge that use of arrow.com is subject to Arrow’s Terms of Use and Privacy Policy.


